示例:FlexibleDeviceGenerator
产品: CODESYS Application Composer
此示例展示了如何使用CODESYS Application Composer使用灵活的设备映射。
当创建模块时,硬件配置还不能定义,或者需要设计为稍后修改时,可以使用此功能。
描述
该示例描述了一栋包含房间的建筑物。这些房间设有开关和照明灯,每种灯都有两种类型。照明灯(闪烁或常亮)可以连接到开关或按钮。一个开关或按钮可以连接到多个照明灯。例如,如果一盏照明灯同时配有开关和按钮,则该开关将充当主开关,必须先按下该开关,然后才能使用按钮操作照明灯。如果仅安装了开关,则这些开关将控制参考照明灯的开关。闪烁的照明灯在打开时会自动在亮和灭之间切换。
在本例中,整个通信网络设计得非常灵活,现场总线设备和现场总线类型均由通配符映射确定。这使得更换整个现场总线或仅更换单个部件成为可能。
模块声明
功能块声明
设备树
模块树
![]() |
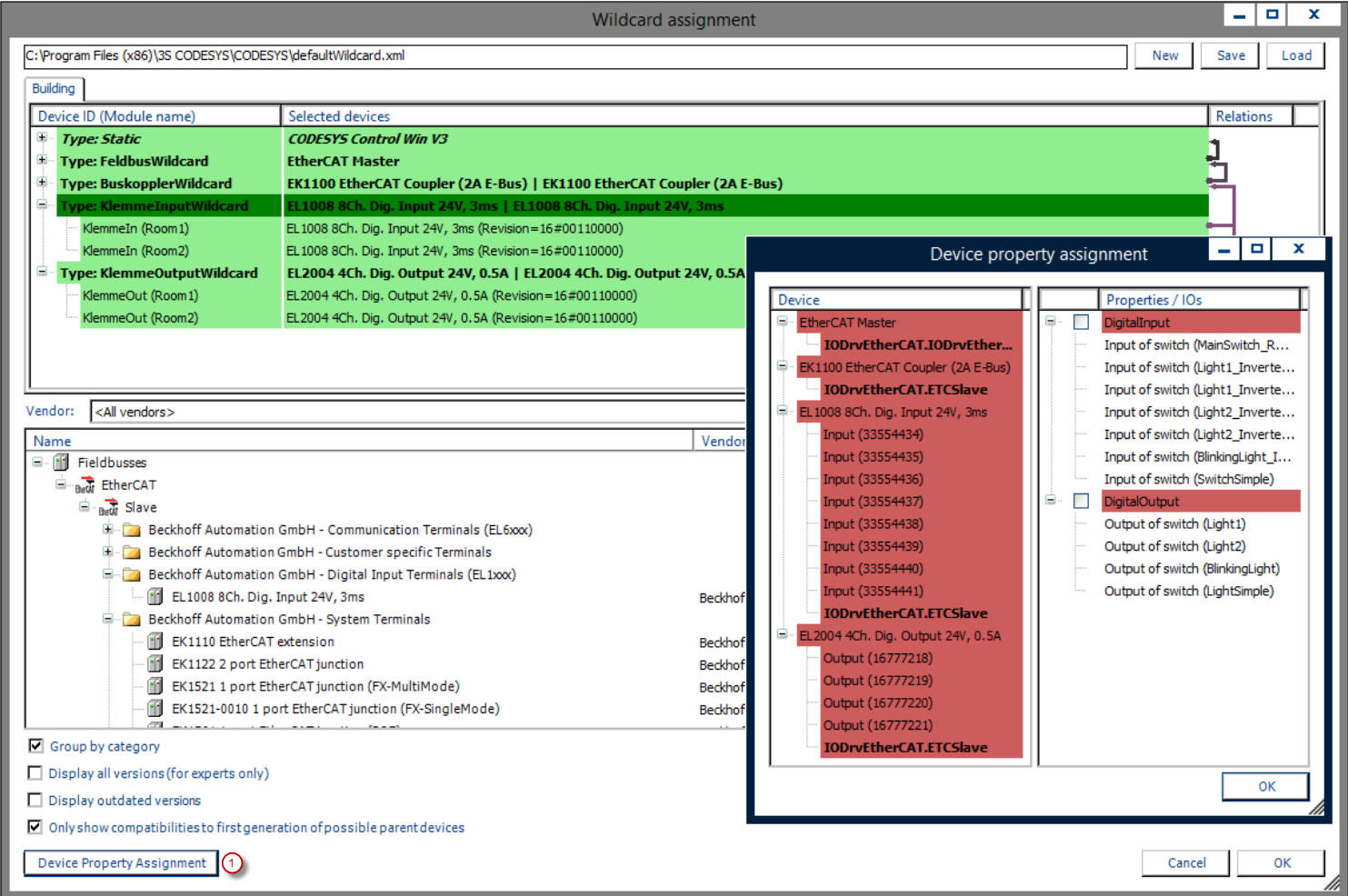
(1):设备需求属性的映射
有关详细信息,请参阅:For more information, see: 设备生成器部分。
通过使用灵活的通配符,需要将已安装的设备映射到最后的通配符,这些通配符只不过是特定设备类型的占位符。这在生成器循环之前的通配符映射过程中由CODESYS Application Composer激活设备生成器后,即可生成包含所有必要设备的应用程序代码。您可以使用映射到设备通道的属性自动实现模块 I/O。为此,设备通道的可用匹配属性会自动链接到模块 I/O。已应用的属性会根据每个设备描述进行保存,并根据需要定义其自身的属性需求。
灵活和静态设备生成可以同时使用,例如,当部分设备已知时。确定具体的硬件会限制设备生成器的灵活性。
![]() |
首次生成总线系统后,可能需要调整通信设置。在这种情况下,您可以忽略“请勿修改由CODESYS Application Composer如果模块实例树未发生任何变化,则通信系统可以进行以下配置:
现场总线:EtherCAT 主站
总线耦合器:EK1100
端子输入:EL1008
端子输出:EL2004
所选配置可以随时通过通配符选择菜单项CODESYS Application Composer并再次生成。
系统要求和限制
编程系统 | CODESYS Development System(版本 3.5.17.0 或更高版本) |
运行时系统 | CODESYS Control Win(版本 3.5.17.0) |
附加组件 | CODESYS Application Composer |
注意
下载项目

