例: マッピング
製品: CODESYS Application Composer
この例では、マッピングエディタを使用したモジュールのI/Oマッピングのデフォルトオプションを示します。CODESYS Application Composerプロジェクトはこの目的に使用されます。
説明
この例では、マッピング エディターを使用してモジュール インスタンスの入力と出力をリンクする方法を示します。
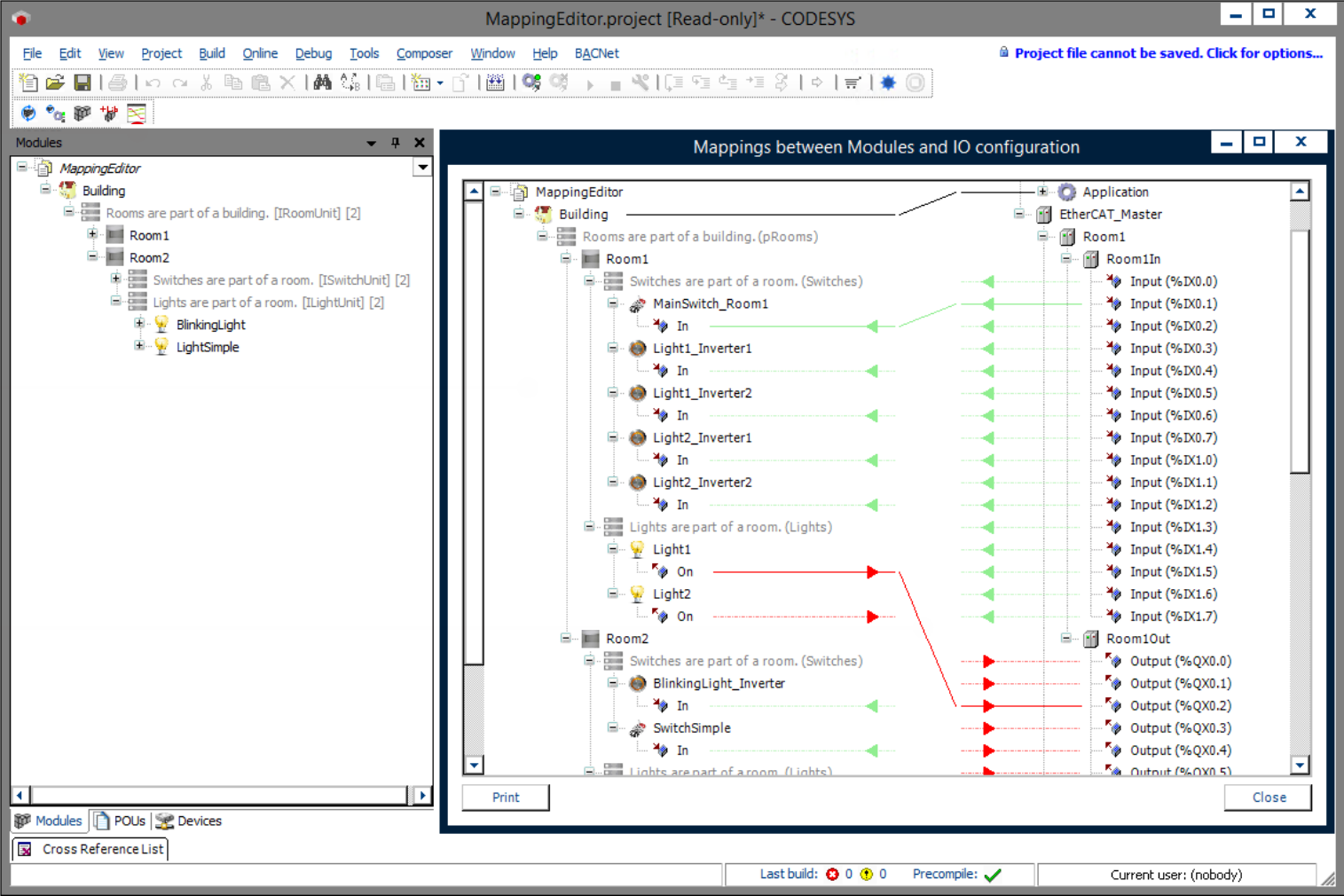
この例では、部屋が複数ある建物を説明しています。これらの部屋にはスイッチと照明があり、それぞれ2種類の照明があります。照明(点滅または点灯)は、スイッチまたはボタンにリンクできます。スイッチまたはボタンは複数の照明にリンクできます。例えば、照明にスイッチとボタンの両方が装備されている場合、スイッチはメインスイッチとして機能し、プッシュボタンで照明を操作する前に、スイッチを押す必要があります。スイッチのみが設置されている場合は、スイッチは参照照明を切り替えます。点滅照明は、スイッチを入れると自動的に点灯と消灯が切り替わります。
モジュール宣言
関数ブロック宣言
デバイスツリー
モジュールツリー
![]() |
詳細については、以下を参照してください。コマンド: I/O のマップ。
追加情報
バスシステムのデバイスは生成前でも利用可能ですが、モジュールの入出力へのリンクは設定されていません。これらのI/Oを通信システムのI/Oにリンクするには、マッピングエディターを使用します。マッピングエディターは、Composerメニューの以下のアイコンをクリックすることでアクセスできます。
マッピングエディターでは、ドラッグ&ドロップで2つのページの入力と出力をリンクできます。デバイスジェネレータによるコード生成時にデバイスが自動生成された場合にも、マッピングエディターを使用できます。また、フィールドバスI/Oにマッピングされていないモジュールインスタンスの入力と出力をリンクすることも可能です。
![]() |
システム要件と制限事項
プログラミングシステム | CODESYS Development System(バージョン3.5.17.0以上) |
ランタイムシステム | CODESYS Control Win(バージョン3.5.17.0) |
アドオンコンポーネント | CODESYS Application Composer |
注記
ダウンロードプロジェクト

