Exemple : cartographie
Produit: CODESYS Application Composer
Cet exemple montre les options par défaut pour le mappage des E/S des modules à l'aide de l'éditeur de mappage. Le matériel disponible dans le CODESYS Application Composer le projet est utilisé à cette fin.
Description
Cet exemple montre comment utiliser l'éditeur de mappage pour lier les entrées et les sorties des instances de module.
L'exemple décrit un bâtiment comprenant des pièces. Ces pièces sont équipées d'interrupteurs et de lumières, chacun disponible en deux variantes. Les lumières (clignotantes ou fixes) peuvent être reliées à des interrupteurs ou des boutons. Un interrupteur ou un bouton peut être relié à plusieurs lumières. Par exemple, si une lumière est équipée à la fois d'un interrupteur et de boutons, l'interrupteur se comporte comme un interrupteur principal ; il faut appuyer dessus pour pouvoir actionner les lumières avec les boutons-poussoirs. Si seuls des interrupteurs sont installés, ceux-ci allument la lumière de référence. Une lumière clignotante s'allume et s'éteint automatiquement lorsqu'elle est allumée.
Déclarations de modules
Déclarations de blocs fonctionnels
Arborescence des périphériques
Arborescence des modules
![]() |
Pour plus d'informations, voir : Commande : Mapper les E/S.
Informations Complémentaires
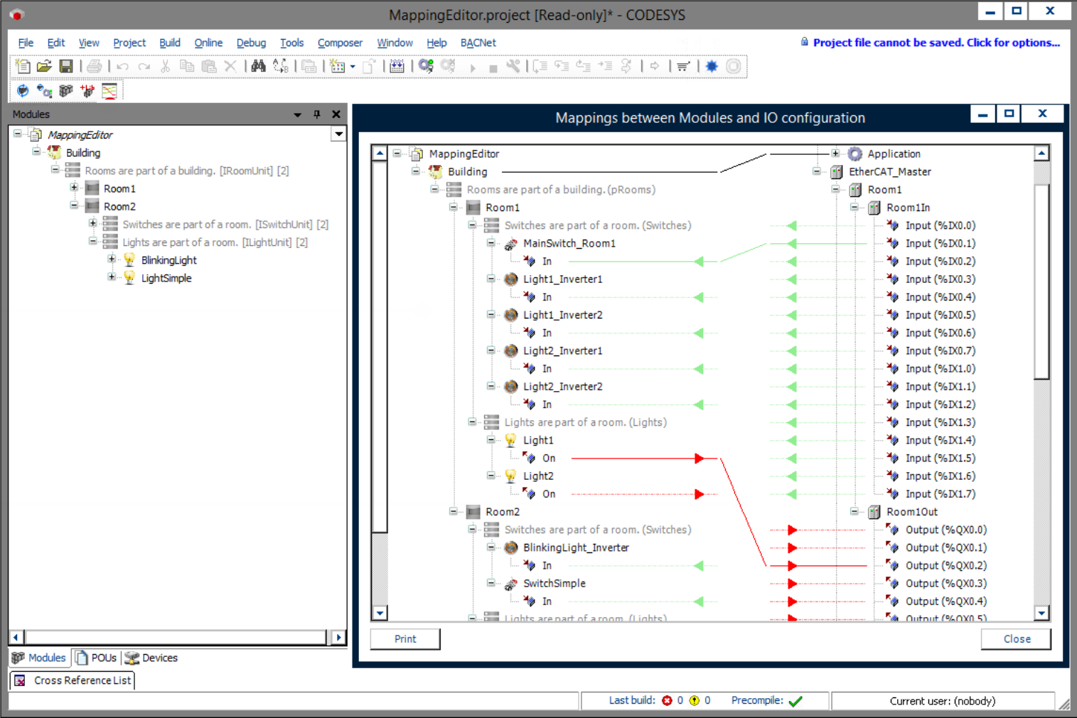
Les équipements du système de bus sont disponibles avant même la génération, mais sans lien avec les entrées et sorties des modules. L'éditeur de mappage permet de relier ces E/S à celles du système de communication. L'éditeur de mappage est accessible en cliquant sur l'icône suivante dans le menu Composer :
Dans l'éditeur de mappage, vous pouvez lier les entrées et les sorties des deux pages par glisser-déposer. L'éditeur de mappage peut également être utilisé lorsque les périphériques ont été générés automatiquement lors de la génération de code via le générateur de périphériques. Il est également possible de l'utiliser pour lier les entrées et les sorties d'instances de module non mappées aux E/S du bus de terrain.
![]() |
Configuration système requise et restrictions
Système de programmation | CODESYS Development System (version 3.5.17.0 ou supérieure) |
Système d'exécution | CODESYS Control Win (version 3.5.17.0) |
Composants complémentaires | CODESYS Application Composer |
Avis
TÉLÉCHARGER Projets

