Esempio: Mappatura
Prodotto: CODESYS Application Composer
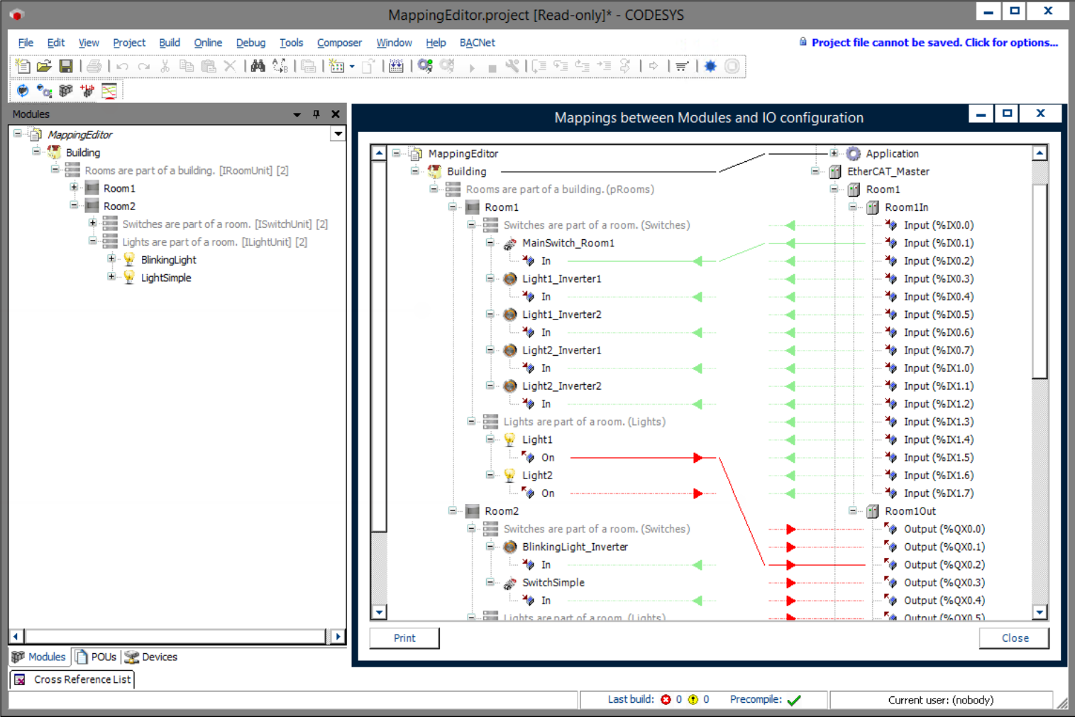
Questo esempio mostra le opzioni predefinite per la mappatura I/O dei moduli utilizzando l'editor di mappatura. L'hardware disponibile nel CODESYS Application Composer progetto viene utilizzato per questo scopo.
Descrizione
Questo esempio mostra come utilizzare l'editor di mapping per collegare gli input e gli output delle istanze del modulo.
L'esempio descrive un edificio contenente stanze. Queste stanze sono dotate di interruttori e luci, ciascuna delle quali è disponibile in due varianti. Le luci (lampeggianti o fisse) possono essere collegate a interruttori o pulsanti. Un interruttore o un pulsante può essere collegato a più luci. Ad esempio, se una luce è dotata sia di un interruttore che di pulsanti, l'interruttore si comporta come un interruttore principale che deve essere premuto prima che le luci possano essere azionate con i pulsanti. Se sono installati solo interruttori, questi accendono la luce di riferimento. Una luce lampeggiante si accende e si spegne automaticamente quando viene accesa.
Dichiarazioni dei moduli
Dichiarazioni dei blocchi funzione
Albero dei dispositivi
Albero dei moduli
![]() |
Per ulteriori informazioni, vedere: Comando: Mappa I/O.
Informazioni aggiuntive
I dispositivi del sistema bus sono disponibili anche prima della generazione, ma senza collegamento agli ingressi e alle uscite dei moduli. Per collegare questi I/O a quelli del sistema di comunicazione, è possibile utilizzare l'editor di mapping. È possibile accedere all'editor di mapping facendo clic sulla seguente icona nel menu Composer:
Nell'editor di mappatura, è possibile trascinare e rilasciare per collegare gli ingressi e le uscite delle due pagine. L'editor di mappatura può essere utilizzato anche quando i dispositivi sono stati generati automaticamente durante la generazione del codice tramite il generatore di dispositivi. È anche possibile utilizzarlo per collegare ingressi e uscite di istanze del modulo che non sono mappate agli I/O del bus di campo.
![]() |
Requisiti di sistema e restrizioni
Sistema di programmazione | CODESYS Development System (versione 3.5.17.0 o superiore) |
Sistema di esecuzione | CODESYS Control Win (versione 3.5.17.0) |
Componenti aggiuntivi | CODESYS Application Composer |
Avviso
SCARICAMENTO Progetti

