Exemple : proxy
Produit: CODESYS Application Composer
Cet exemple montre comment utiliser des proxys. Les proxys permettent aux instances de modules de communiquer entre elles. Les différentes parties d'une application se trouvent sur des contrôleurs différents.
Description
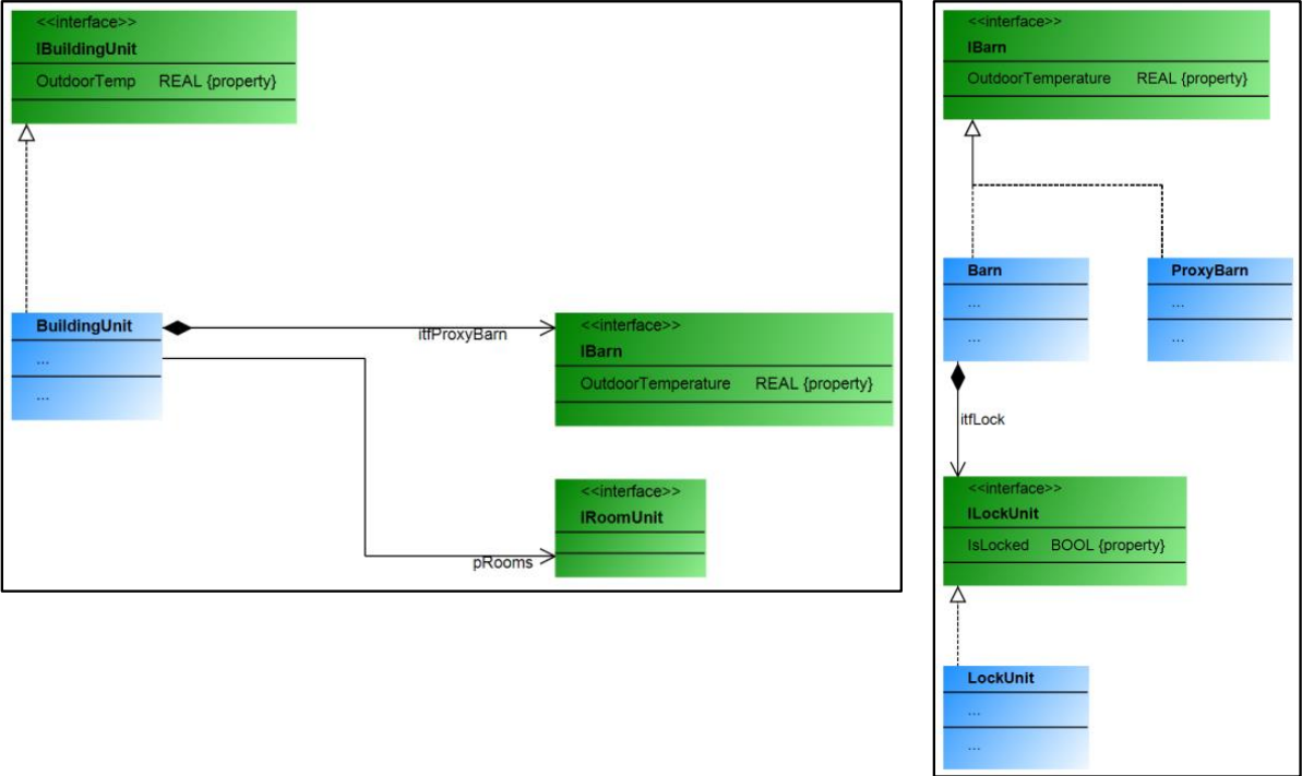
Les modules de cet exemple décrivent un bâtiment et un hangar, chacun possédant son propre contrôleur et fonctionnant donc sur du matériel physiquement séparé.
Dans le bâtiment, le hangar est référencé via un proxy de hangar, créé spécifiquement pour le module hangar, lorsque la communication est nécessaire. Grâce à ce proxy, le contrôleur du bâtiment peut échanger (envoyer et recevoir) des informations avec le contrôleur du hangar.
La communication au-delà des limites du contrôleur s'effectue au moyen de listes de variables réseau qui sont créées et configurées automatiquement par le CODESYS Application Composer Si nécessaire. Le proxy n'est pas implémenté via « MirrorVars ». Aucune communication n'est possible via le « RMP » préparé.
![]() |
Pour plus d'informations, voir : Procurations section.
Informations Complémentaires
Pour exécuter cet exemple, vous devez utiliser deux contrôleurs connectés au même réseau. Après avoir créé les deux applications à l'aide de CODESYS Application Composer, les avez téléchargés sur le contrôleur et démarrés, vous pouvez utiliser les visualisations existantes pour les observer et les tester.
Par exemple, un contrôleur fonctionnant sur CODESYS Control Win peut être utilisé comme deuxième contrôleur sur une machine virtuelle configurée.
Tous les blocs fonctionnels qui doivent être utilisés comme proxy doivent eux-mêmes étendre le AC.ProxyInstance bloc fonctionnel ou implémenter le AC.IProxyInstance interface. Les blocs de fonction proxy implémentent souvent également la même interface que le module pour que la communication ait lieu.
![]() |
Si des variables « MirrorVar » sont utilisées, les variables transférées ou mises en miroir du module vers le proxy doivent être disponibles dans les blocs fonctionnels des deux applications, avec le même nom et le même type. Ceci peut être spécifié dans la déclaration du module.
Outre les variables en miroir, la communication peut également s'effectuer via RMP. Cette communication s'effectue dans les parties principales des instances proxy et dans l'une des méthodes appelées cycliquement du bloc fonction du module. Un tableau de 64 octets est disponible à cet effet, avec accès en lecture et en écriture pour chaque instance.
Configuration système requise et restrictions
Système de programmation | CODESYS Development System (version 3.5.17.0 ou supérieure) |
Système d'exécution | CODESYS Control Win (version 3.5.17.0) |
Composants complémentaires | CODESYS Application Composer |
Avis
TÉLÉCHARGER Projets

