Ejemplo: Proxy
Producto: CODESYS Application Composer
Este ejemplo muestra cómo usar proxies. Los proxies permiten que las instancias de los módulos se comuniquen entre sí. Las partes de las aplicaciones se encuentran en diferentes controladores.
Descripción
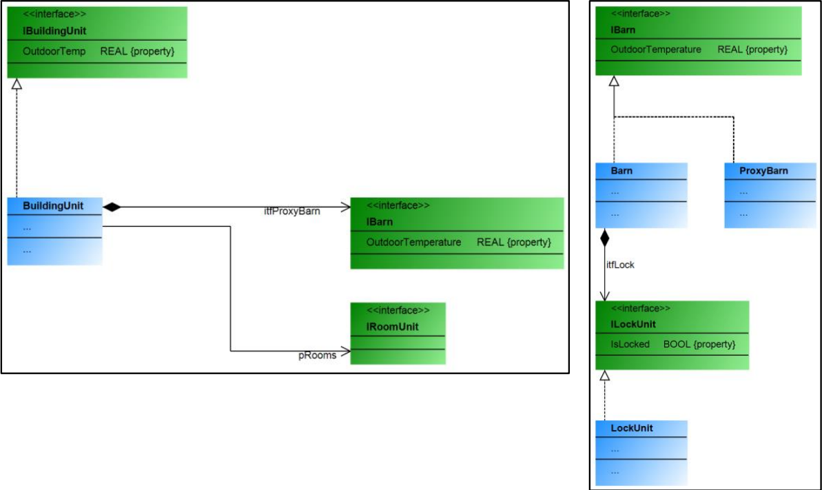
Los módulos de este ejemplo describen un edificio y un cobertizo, cada uno de los cuales tiene su propio controlador y, por lo tanto, cada uno funciona en hardware físicamente separado.
En el edificio, el cobertizo se referencia mediante un "proxy de cobertizo", creado específicamente para el módulo de cobertizos cuando se requiere comunicación. A través de este "proxy de cobertizo", el controlador del edificio puede intercambiar (enviar y recibir) información con el controlador del cobertizo.
La comunicación más allá de los límites del controlador se realiza mediante listas de variables de red que son creadas y configuradas automáticamente por el CODESYS Application Composer Si es necesario. El proxy no se implementa mediante "MirrorVars". No hay comunicación a través del "RMP" preparado.
![]() |
Para obtener más información, consulte: Proxies sección.
Información adicional
Para ejecutar este ejemplo, necesita usar dos controladores conectados en la misma red. Después de crear ambas aplicaciones usando CODESYS Application Composer, los descargó al controlador y los inició, puede usar las visualizaciones existentes para observarlos y probarlos.
Por ejemplo, un controlador que se ejecuta en CODESYS Control Win se puede utilizar como un segundo controlador en una máquina virtual configurada.
Todos los bloques de funciones que se deben utilizar como proxies deben extender el AC.ProxyInstance bloque de función o implementar el AC.IProxyInstance Interfaz. Los bloques de función proxy a menudo también implementan la misma interfaz que el módulo para que se realice la comunicación.
![]() |
Si se utilizan variables "MirrorVar", las variables transferidas o reflejadas del módulo al proxy deben estar disponibles en los bloques de función de ambas aplicaciones con el mismo nombre y tipo. Esto se puede especificar en la declaración del módulo.
Además de las variables reflejadas, la comunicación también puede realizarse mediante RMP. Esto se realiza en las partes principales de las instancias proxy y en uno de los métodos llamados cíclicamente del bloque de función del módulo. Para ello, se dispone de una matriz de 64 bytes con acceso de lectura y escritura para cada instancia.
Requisitos y restricciones del sistema
Sistema de programación | CODESYS Development System (versión 3.5.17.0 o superior) |
Sistema de tiempo de ejecución | CODESYS Control Win (versión 3.5.17.0) |
Componentes adicionales | CODESYS Application Composer |
Aviso
DESCARGAR Proyectos

